BIM QUANTITY TAKE-OFF
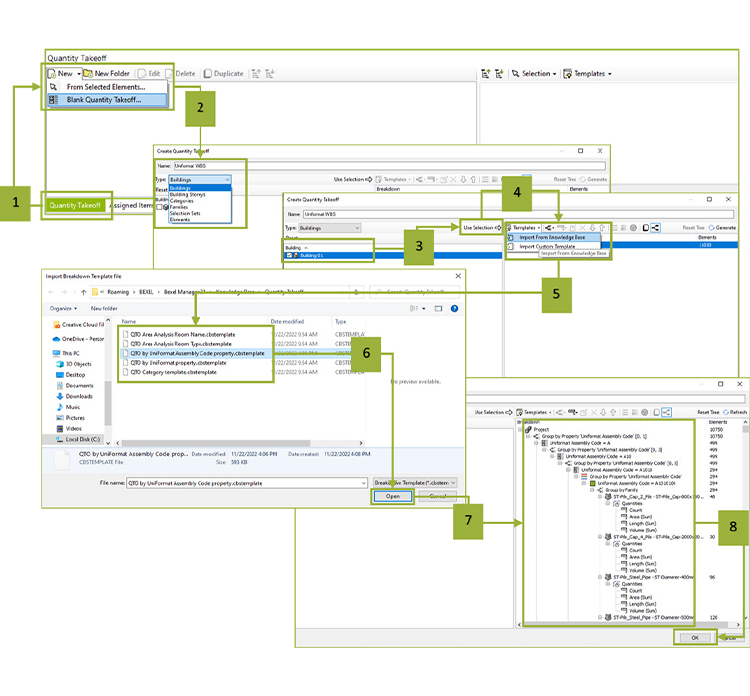
We offer automated quantity takeoff services by extracting data directly from BIM models, ensuring precision and reliability in material and cost estimation. By leveraging tools such as Revit, Navisworks Quantification, ACC Takeoff and CostX, we deliver detailed quantity reports tailored to specific project needs. These reports cover all essential construction materials and quantities required for procurement and budgeting.


Our BIM Quantity Takeoff service eliminates manual errors and improves efficiency in cost estimation and resource planning.
Automated Quantity Extraction
Using BIM models created in software like Autodesk Revit, we automatically extract quantities of materials, components, and systems from the model. This eliminates manual measurements and ensures that all quantities are accurate, up-to-date, and aligned with the design.
Real-Time Data for Cost Estimation
Our BIM Quantity Takeoff services enable real-time updates to quantities as the design evolves. This allows for continuous cost estimation and budgeting throughout the project lifecycle, ensuring that clients have accurate cost data at every stage of design and construction.

Enhanced Accuracy and Efficiency
Our BIM Quantity Takeoff service eliminates the errors and inefficiencies of manual takeoffs. The BIM model serves as a single source of truth, ensuring that quantities are consistent and accurate, minimizing discrepancies between the design and the final built structure.

Detailed Material and Component Breakdown
We provide comprehensive breakdowns of materials and components, including detailed specifications, dimensions, and quantities for various building elements (e.g., walls, floors, doors, windows, MEP systems). This granular level of detail ensures that all required materials are accounted for and can be easily ordered or procured.
Benefits to BIM Quantity Take-Off
Reduces manual errors and enhances accuracy in estimation
Saves time by automating quantity extraction from BIM models
Improves procurement planning with detailed and reliable reports
Supports tendering and bidding processes with accurate data
Ensures transparency in material planning and usage
Facilitates resource optimization and cost control
Get in Touch With a Member of Our Team Today

